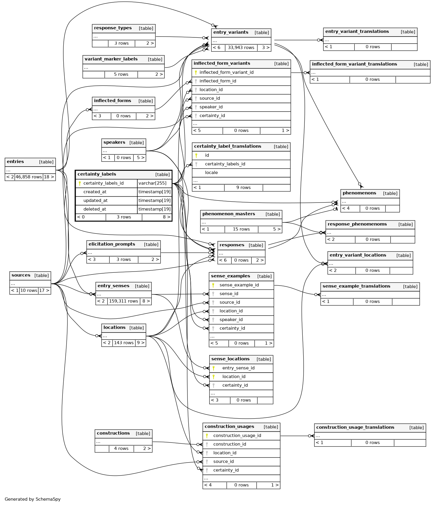
Columns
| Column | Type | Size | Nulls | Auto | Default | Children | Parents | Comments | ||||||||||||||||||||||||
|---|---|---|---|---|---|---|---|---|---|---|---|---|---|---|---|---|---|---|---|---|---|---|---|---|---|---|---|---|---|---|---|---|
| certainty_labels_id | VARCHAR | 255 | null |
|
|
|||||||||||||||||||||||||||
| created_at | TIMESTAMP | 19 | √ | null |
|
|
||||||||||||||||||||||||||
| updated_at | TIMESTAMP | 19 | √ | null |
|
|
||||||||||||||||||||||||||
| deleted_at | TIMESTAMP | 19 | √ | null |
|
|
Indexes
| Constraint Name | Type | Sort | Column(s) |
|---|---|---|---|
| PRIMARY | Primary key | Asc | certainty_labels_id |

