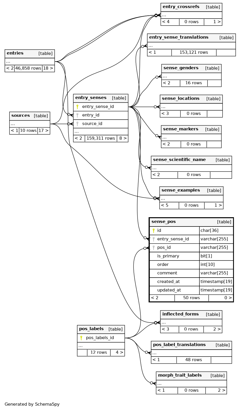
Columns
| Column | Type | Size | Nulls | Auto | Default | Children | Parents | Comments | |||
|---|---|---|---|---|---|---|---|---|---|---|---|
| id | CHAR | 36 | null |
|
|
||||||
| entry_sense_id | VARCHAR | 255 | null |
|
|
||||||
| pos_id | VARCHAR | 255 | null |
|
|
||||||
| is_primary | BIT | 1 | 1 |
|
|
||||||
| order | INT | 10 | √ | null |
|
|
|||||
| comment | VARCHAR | 255 | √ | null |
|
|
|||||
| created_at | TIMESTAMP | 19 | √ | null |
|
|
|||||
| updated_at | TIMESTAMP | 19 | √ | null |
|
|
Indexes
| Constraint Name | Type | Sort | Column(s) |
|---|---|---|---|
| PRIMARY | Primary key | Asc | id |
| sense_pos_entry_sense_id_pos_id_unique | Must be unique | Asc/Asc | entry_sense_id + pos_id |
| sense_pos_pos_id_foreign | Performance | Asc | pos_id |

