Columns
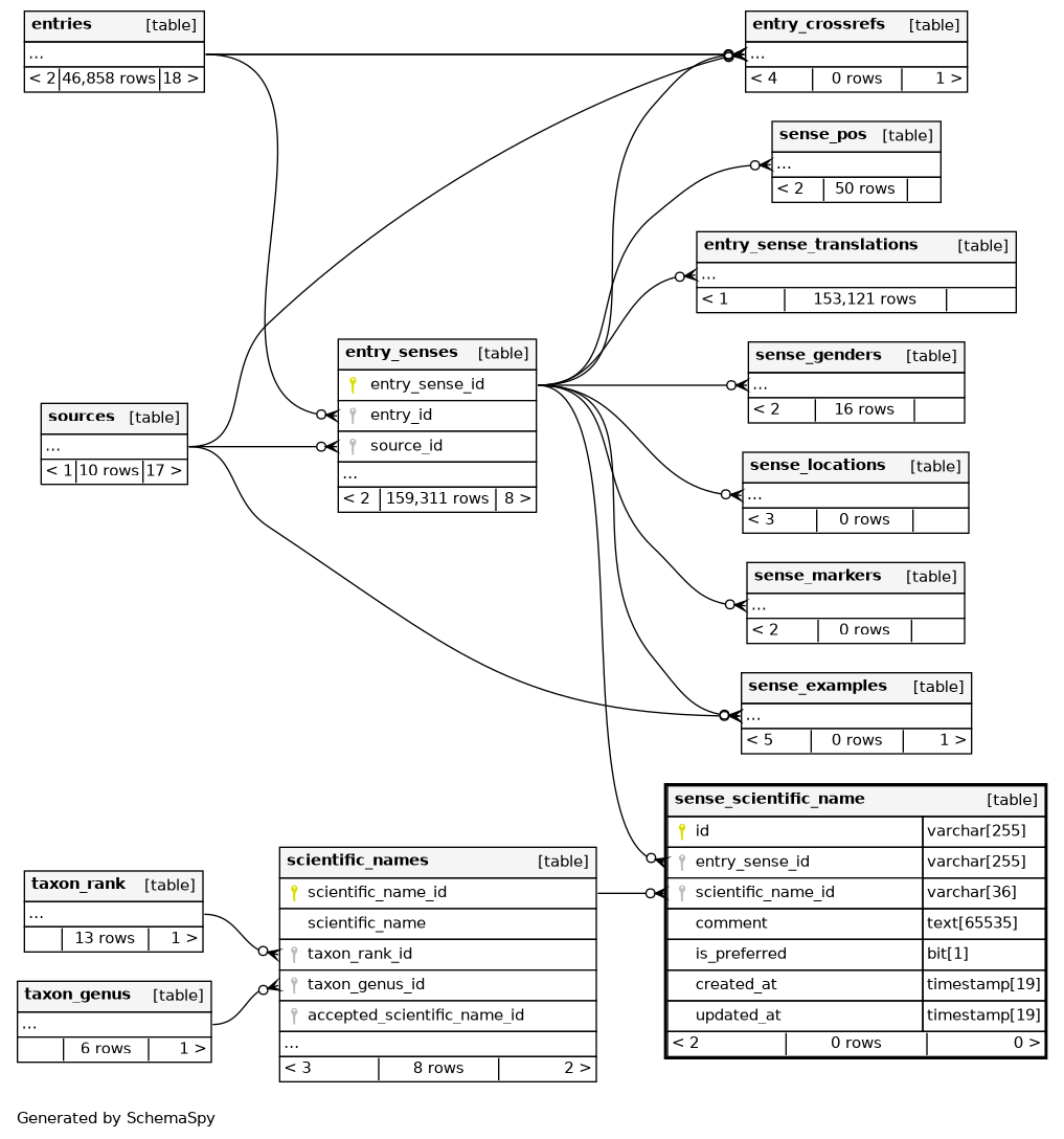
| Column | Type | Size | Nulls | Auto | Default | Children | Parents | Comments | |||
|---|---|---|---|---|---|---|---|---|---|---|---|
| id | VARCHAR | 255 | null |
|
|
||||||
| entry_sense_id | VARCHAR | 255 | null |
|
|
||||||
| scientific_name_id | VARCHAR | 36 | null |
|
|
||||||
| comment | TEXT | 65535 | √ | null |
|
|
|||||
| is_preferred | BIT | 1 | 1 |
|
|
||||||
| created_at | TIMESTAMP | 19 | √ | null |
|
|
|||||
| updated_at | TIMESTAMP | 19 | √ | null |
|
|
Indexes
| Constraint Name | Type | Sort | Column(s) |
|---|---|---|---|
| PRIMARY | Primary key | Asc | id |
| sense_scientific_name_entry_sense_id_index | Performance | Asc | entry_sense_id |
| sense_scientific_name_scientific_name_id_index | Performance | Asc | scientific_name_id |
| uq_ssn_sense_scientific_name | Must be unique | Asc/Asc | entry_sense_id + scientific_name_id |

